LCA (Life Cycle Assessment)
Copyright © 2026 psc-consulting - All-rights reserved.
Studio Rieti

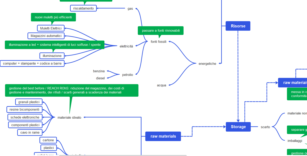
Condurre un life cycle assessment può essere un processo laborioso ma, se iniziato e gestito nei tempi corretti può essere di grande aiuto alle organizzazioni. Il nostro metodo di struttura si basa sulle ISO 14040 - 14044, condotto sia per prodotto che per processo. Ogni aspetto e ogni dettaglio della struttura viene preso in considerazione e mappato attraverso moderni strumenti di analisi in modo da evidenziare i processi più impattanti sia dal punto di vista ambientale che economico. Si procede poi con una serie di proposte per guidare e supportare il processo decisionale dell'impresa al fine di migliorare o creare nuovi prodotti - processi.
Questo avviene attraverso una serie di passi fondamentali che partono dalla misurazione e creazione dell'inventario, alla valutazione dell'impatto di ciascun hotspot evidenziato fino all'interpretazione finale dei risultati al fine di redigere raccomandazioni, proporre alternative di processo, comunicare le prestazioni, ottimizzazione dei processi, valutare la sostituzione di tecnologie con altre più moderne, definire priorità di intervento e molto altro. Spesso, quando un'impresa richiede un LCA di processo, all'analisi si affianca la possibilità di digitalizzare le fasi di lavoro al fine di rendere l'analisi dinamica e poter, di volta in volta monitorare i cambiamenti in un'ottica di miglioramento continuo secondo le norme ISO 9001.